这个小工具可以可以翻译提示词,并做可视化处理,非常的方便
Zapier是一个在线自动化工具,可以将不同的应用程序连接在一起,以便它们可以自动化地共享数据。例如,您可以使用Zapier将Google表格中的新行自动添加到Trello卡中,或者将新的Typeform响应发送到Slack频道中。Zapier支持超过2000个应用程序,包括Gmail、Slack、Mailchimp、Trello和Google表格等。
这是一个名为“Meta Demo Lab”的人工智能,可以将您上传的任何绘画转换为动画角色。您可以上传一个角色的绘画,然后Meta Demo Lab会在几秒钟内将其转换为动画角色。请确保上传的绘画是白纸上的,没有线条、皱纹或撕裂,并且光线充足。
ChatGPT是一个人工智能聊天机器人,由OpenAI开发,于2022年11月发布。它基于OpenAI的GPT-3系列大型语言模型,并使用监督学习和强化学习技术进行了微调,使其能够模拟人类对话并提供有用和有趣的回答。
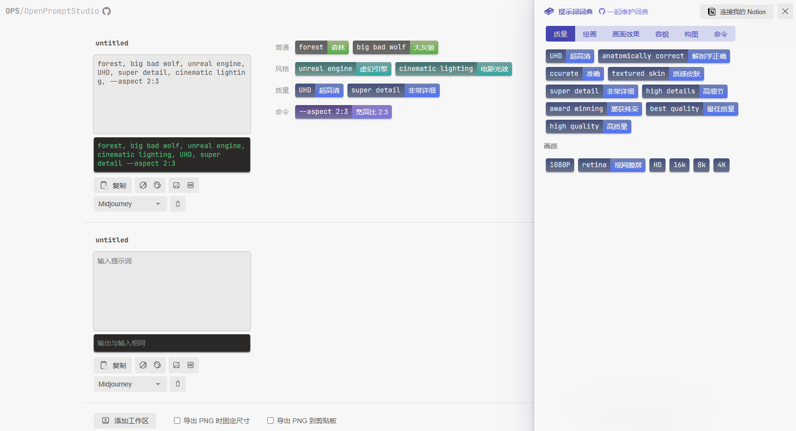
这里有一些MJ的一些关键词,有兴趣的可以参考
Lexica是一个由Sharif Shameem开发的网站,它提供了一个海量的人工智能生成的图片和提示的搜索引擎。你可以在Lexica上输入任何你想象的东西,
这个是OpenAI开放的一个图像生成网站,也是可以在线文字转图像的。